[HCM] การอัปโหลดกะการทำงานโดยเจ้าหน้าที่ดูแลเวลา

[HCM] การอัปโหลดกะการทำงานโดยเจ้าหน้าที่ดูแลเวลา

ขั้นตอน

การกระทำ

1.

เข้าสู่ระบบ Oracle Fusion แล้วกดที่แถบนาวิเกเตอร์ด้านซ้ายมือ


2.

เลื่อนลงมาที่คู่มือ

·      เลือก ดาวน์โหลดโปรแกรมติดตั้งการใช้งานร่วมกันบนเดสก์ท็อป



3.

เมื่อกดดาวน์โหลด คอมพิวเตอร์ของท่านอาจมีหน้าจอสอบถามการลง Desktop Integration ให้ดำเนินการตามนี้:

·      คลิก Next

·      คลิก Install

·      คลิก Close




ขั้นตอน

การกระทำ

1.

เลือกไปที่กลุ่มไคลเอนต์ของฉัน > การแลกเปลี่ยนข้อมูล


2.

คลิกไปที่ รันตัวโหลดข้อมูลสเปรดชีท


3.

เลือกเทมเพลตที่ต้องการดาวน์โหลด

1.หากค้นหาไม่พบให้ดำเนินการ ค้นหา KKU Plan Schuedule

2.คลิก KKU Planned Schedule เพื่อดาวน์โหลดเทมเพลตในการอัปโหลดกะการทำงาน


4.

เมื่อดาวน์โหลดเทมเพลตแล้ว กดเปิดไฟล์ที่ดาวน์โหลดในคอมพิวเตอร์ ระบบจะแสดงแจ้งเตือนในการเชื่อมต่อ Excel กับ Oracle ผ่าน Desktop Integrator ที่ดาวน์โหลดไว้ก่อนหน้า


·คลิกที่Enable Editing เพื่อทำการแก้ไขไฟล์ Excel

·      คลิก Yes เพื่ออนุญาตให้เชื่อมต่อ



5.

เมื่อดำเนินการคลิก Yes ระบบจะขอให้เข้าสู่ระบบผ่าน User account โดยดำเนินการเข้าสู่ระบบผ่าน Single Sign-on ของระบบ และ Template จะแสดงข้อมูลขึ้น

·      หมายเหตุ กรณีที่ไม่ได้ลองอินเข้าสู่ระบบ อาจเนื่องจากท่านได้ทำการล็อคอินไว้ก่อนหน้านี้แล้ว จึงอาจจะไม่ขึ้นแสดงให้เข้าสู่ระบบ หรือหากค้างกระบวนการนานอาจจะได้ดำเนินการล็อคอินเข้าสู่ระบบอีกครั้ง

·      การเข้าสู่ระบบให้บุคลากรทุกท่าน ดำเนินการเข้าผ่านช่องทาง Company Single Sign-On

·      การเข้าสู่ระบบด้วย User id จะเป็นช่องทางสำหรับผู้พัฒนาระบบเท่านั้น

·      การเลือกภาษา(Select Language) ระบบจะแสดงผลตามที่ได้ดำเนินการเลือกไว้

 


6.

เพื่อตรวจสอบว่าการลง Desktop Integrator ถูกต้อง สามารถตรวจสอบได้ที่แท็บฟังก์ชั่นใน Excel

โดยต้องมีแท็บที่ระบุว่า ‘Spreadsheet Loader’


7.

จากนั้น ในหน้าแท็บ ‘Spreadsheet Loader’

·      คลิก
Create Data Set เพื่อสร้าง Data Set ในการอัปโหลด



8.

หลังจากคลิก Create data set ระบบจะมีแจ้งเตือน จะสร้างข้อมูลหรือไม่ และทำการคลิกไปที่ ok


9.

ระบบจะแสดงแจ้งเตือน สร้างเรียบร้อยแล้ว และดำเนินการคลิก OK


10.

เมื่อคลิก Create Data Set แล้ว

·      Select Row เปล่าที่ติดกับหัวคอลัมน์ และกด Insert

·      สังเกตหากมีสัญลักษณ์วงกลมสีน้ำเงินขึ้น ถือว่าดำเนินการถูกต้อง

·      หากมีรายการอัปโหลดมากกว่า 1 ผู้ใช้งานต้อง Select Row ที่มีสัญลักษณ์สีน้ำเงินและกดเพิ่มเท่านั้น จึงจะสามารถทำรายการอัปโหลดต่อไปได้ โดยใน Row ที่กรอกข้อมูลต้องมีสัญลักษณ์สีน้ำเงินด้านหน้าเท่านั้น



11.

ข้อแนะนำเพิ่มเติม กรณีต้องการเพิ่มแถว ให้ดำเนินการตามขั้นตอนดังนี้

1.ให้ดำเนินการคลิกที่แถวที่ต้องการดำเนินการเพิ่มต่อ


12.

 จากนั้นทำการคลิกขวา แถวที่ได้ทำการคลุมไว้ และคลิกไปที่ Insert


13.

ข้อแนะนำเพิ่มเติม หากกรณี ต้องการให้รันตัวเลขต่อจากเดิม ดำเนินการดังนี้:

1.ให้ดำเนินการให้ไปที่ด้านล้างขวาของช่องซึ่ง จะมีเครื่องหมายบวก ตอนดำเนินการชี้

2.ทำการคลิก 2 ครั้ง


14.

หลังจากนั้นลับดับเลขถัดไปจะรันเลขต่อไป ดังภาพประกอบ


15.

ดำเนินการกรอกข้อมูลใน Template ดังต่อไปนี้

 

สีเหลือง (จำเป็นต้องมี Unique Code ทุกครั้งในการอัปโหลด)*

·

      Request Number

·      Schedule Event Number

·      Schedule Shift Event Number

·      Shift Number

สีเขียว (ข้อมูลที่เกี่ยวข้องกับการอัปโหลดกะการทำงาน)

·      Period Start Date**

·      Period End Date**

·      Reference Day**



· Shift Code (ตามที่ตั้งค่าไว้ในระบบ)

·      Person Number = รหัสพนักงานที่ทำการอัปโหลดกะให้

สีขาวส่วนอื่นๆต้องกรอกหรือเลือกตามที่ระบบให้มาเท่านั้น

·      Request Source = ORA_HWM_PUB_SCHED

·      Request Time = yyyy-mm-ddT00:00:00.010+01:00

·      Import Mode = Full

·      Allow Edits = Yes


·      Publish = Yes

·      Notify Worker = Yes

·      Shift Action = Create

·      Shift Time Not Worked = 0

·      Allow Edits = Yes

·      Shift Type = Time


 

หมายเหตุ:

·      ในระบบจริงจะไม่สามารถกำหนดสีต่างๆ ตามรูปในคู่มือ สำหรับการกำหนดสีในคู่มือ เพื่อให้ง่ายต่อความเข้าใจของผู้ใช้งาน

·      Unique Code = โค้ดเฉพาะตัวที่ห้ามซ้ำในทุกๆการเตรียมข้อมูลอัปโหลดและภายหลังจากการอัปโหลดไปแล้ว ยกเว้นกรณีที่อัปโหลดแล้ว Error เท่านั้นที่จะสามารถอัปโหลด Unique Code ตัวเดิมโดยเปลี่ยนข้อมูลด้านในได้

·      ในไฟล์เดียวกันโค้ด(ไฮไลท์สีเหลือง)ไม่สามารถซ้ำกันได้ แต่หากไม่ได้ทำไฟล์เดียวกันสามารถใช้โค้ดเหมือนกันได้

·      Unique Code สามารถมีกี่ digit ก็ได้ไม่จำกัด

·      Period Start Date, Period End Date, และ Reference Day ต้องเป็นวันเดียวกันเสมอ



16.


เมื่อดำเนินการแก้ไขข้อมูลเรียบร้อยแล้ว

·      เลือก More

·      เลือก Upload >> เป็นการอัปโหลดเทมเพลตเข้าในระบบ




17.

เลือกทุกตัวเลือกในข้อดังกล่าว และกด OK เพื่อยินยอมในการอัปโหลดเข้าระบบ


18.

เมื่ออัปโหลดเสร็จสิ้นระบบ จะขึ้นแจ้งเตือน ทำการอัปโหลดเสร็จสิ้น และให้ดำเนินการคลิก OK


19.

เมื่ออัปโหลดเรียบร้อย เทมเพลตจะแสดงสถานนะการอัปโหลดในคอลัมน์ Upload Progress

·      Success = อัปโหลดสำเร็จ

·      In Progress = กำลังอัปโหลดข้อมูล

·      Error = การอัปโหลดมีปัญหา ทำให้อัปโหลดไม่สำเร็จ

หมายเหตุ เมื่อดำเนินการอัปโหลดสำเร็จและขึ้นสถานะ Success โปรดรอให้ระบบประมวลผลก่อนสักครู่



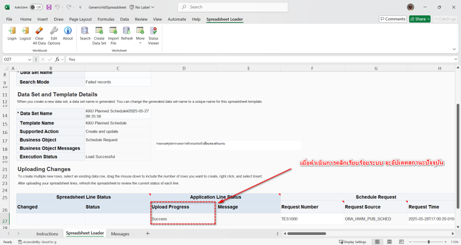
20.

กรณีสถานะไม่อัปเดท ให้ดำเนินการคลิกปุ่ม Refresh เพื่อดำเนินการตรวจสอบสถานะการอัปโหลดตารางกะการทำงาน


21.

จากนั้นระบบจะอัปเดทสถานะปัจจุบัน ดังภาพ

หมายเหตุ หากสถานะอัปเดทเป็น Success ซึ่งระบบจะมีรอบประมวณผลในการอัปโหลด ซึ่งจะทำการประมวลผลทุกวัน ในช่วงเวลา 10.00 .,15.00. และ21.00 .

 ทั้งนี้หากอัปโหลดไปแล้ว สามารถไปตรวจสอบได้ที่เมนู การจัดการเวลา >กำหนดการตามแผน

(หน้าจัดกะเวลา) ซึ่งผู้ที่จะเห็นตารางกะการทำงานนี้ได้จะต้องได้รับสิทธิ์การจัดกะในเบื้องต้น



ขั้นตอน

การกระทำ

1.

ไปที่ กลุ่มไคลเอนต์ของฉัน

·      คลิก การจัดการเวลา



2.

ไปที่ กลุ่มไคลเอนต์ของฉัน

·      คลิก กำหนดการตามแผน

·      เลือกโปรไฟล์ผู้กำหนดการตามที่ได้รับมอบหมาย

·      ตรวจสอบรายการที่อัปโหลดจากรายชื่อบุคลากรที่อัปโหลดกะการทำงาน


 


 


    • Related Articles

    • [HCM] การเพิ่มกะการทำงานให้บุคลากร

      การเพิ่มกะการทำงานให้บุคลากร ขั้นตอน การกระทำ 1. เลือกพื้นที่ว่างในหน้าจัดตารางการทำงาน และกดคลิ๊กขวา เพื่อให้มีเมนูการ “สร้าง” (เพิ่ม) กะการทำงานให้บุคลากร Þ กด สร้าง 2. เลือกกะการทำงานที่ต้องการเพิ่มให้บุคลากร โดยกด Drop down จากฟิลด์ “กะ” ...
    • [HCM] การย้ายกะการทำงาน

      การย้ายกะการทำงาน ขั้นตอน การกระทำ 1. กดค้างที่กะการทำงานที่ต้องการเปลี่ยนวัน และย้ายกะการทำงานมาด้านขวา 2. เมื่อทำการย้ายมาด้านขวาแล้ว ระบบจะอัปเดตกะการทำงาน จากวันที่ 23 มาเป็นวันที่ 26 อัตโนมัติ 3. ...
    • [HCM] การบันทึกเวลาทำงาน

      การบันทึกเวลาทำงาน ขั้นตอน การกระทำ 1. เข้าสู่ระบบด้วยรหัสผู้ใช้งานด้วยบทบาทบุคลากรของมหาวิทยาลัย จากนั้นเลือกแท็บ ฉัน และทำการเลือกเมนู เวลาและการลางาน 2. กดเลือกเมนูฟังก์ชั่น “เดือนการทำงานปัจจุบัน” เพื่อเข้าดูตารางการทำงานของผู้ใช้งาน 3. กด ...
    • [HCM] การคัดลอกและวางกะการทำงาน

      การคัดลอกและวางกะการทำงาน ขั้นตอน การกระทำ 1. หากต้องการคัดลอกกะการทำงานที่มีอยู่ในหน้าจออยู่แล้ว บุคลากรสามารถเลือกกะการทำงานที่ต้องการคัดลอก และวางในตารางการทำงานได้ Þ คลิกเลือกกะการทำงานที่ต้องการคัดลอก Þ คลิกขวา และเลือกคัดลอก 2. ...
    • [HCM] การลบรายการกะการทำงาน

      การลบรายการกะการทำงาน ขั้นตอน การกระทำ 1. หากแอดมินต้องการลบกะการทำงานในหน้าจอ แอดมินสามารถเลือกลบออกได้ Þ คลิกขวาที่กะการทำงานที่ต้องการลบ Þ กด ลบ 2. กะการทำงานที่ถูกลบจะหายไปจากตารางการทำงาน