[BI] การนำเข้าข้อมูล

[BI] การนำเข้าข้อมูล

การนำเข้าข้อมูล (Data Import)

การนำเข้าข้อมูลใน Oracle Analytics เป็นขั้นตอนสำคัญในการสร้าง Dataset ที่ช่วยให้ผู้ใช้สามารถนำข้อมูลจากแหล่งต่าง ๆ มาวิเคราะห์และแสดงผลได้อย่างมีประสิทธิภาพ ในการนำเข้าข้อมูลนั้น ผู้ใช้จะต้องสามารถเชื่อมต่อกับแหล่งข้อมูลและตรวจสอบข้อมูลให้เหมาะสมกับการใช้งานการนำเข้าข้อมูลจากฐานข้อมูล:

1. การนำเข้าข้อมูลจากไฟล์ (Data Import from Files)

Oracle Analytics รองรับการนำเข้าข้อมูลจากไฟล์หลายประเภท เช่น CSV, Excel (XLSX), และไฟล์แบบอื่นๆ ที่เป็นรูปแบบที่รองรับ

1.1 การนำเข้าข้อมูลจากไฟล์ CSV หรือ Excel

1. เข้าสู่ระบบ Oracle Analytics และไปที่หน้าจอ Data (ข้อมูล)
2. คลิกที่ Create > Dataset เพื่อเริ่มต้นการนำเข้าข้อมูล

3. เลือก Upload Data (อัปโหลดข้อมูล)

4. เลือกไฟล์ที่ต้องการอัปโหลด: 
o คลิกที่ Browse หรือ เลือกไฟล์จากเครื่องคอมพิวเตอร์
o เลือกไฟล์ CSV หรือ Excel ที่ต้องการนำเข้า


5. ตรวจสอบข้อมูล: 
o ระบบจะแสดงตัวอย่างข้อมูลจากไฟล์ที่คุณเลือก
o ตรวจสอบว่าแถวและคอลัมน์ในไฟล์ถูกจัดรูปแบบอย่างถูกต้อง


6. กำหนดแหล่งข้อมูล (Data Source): 
o กำหนดชื่อของแหล่งข้อมูล
o เลือกประเภทข้อมูล (เช่น: ข้อมูลจากไฟล์ CSV, Excel, หรืออื่นๆ)

7. คลิก OK เพื่อบันทึกข้อมูล

1.2 การนำเข้าข้อมูลจากไฟล์ JSON หรือ XML


1. ทำตามขั้นตอนเดียวกับการนำเข้าข้อมูลจากไฟล์ CSV หรือ Excel
2. เมื่อเลือกไฟล์ JSON หรือ XML ให้ระบบจะแสดงตัวอย่างข้อมูลในรูปแบบที่สามารถปรับแต่งหรือแปลงข้อมูลก่อนนำเข้าได้

2. การนำเข้าข้อมูลจากฐานข้อมูล (Database Import)


Oracle Analytics สามารถเชื่อมต่อกับฐานข้อมูลหลากหลายประเภท เช่น Oracle Database, SQL Server, MySQL, PostgreSQL และอื่น ๆ เพื่อดึงข้อมูลเข้ามาวิเคราะห์

2.1 การเชื่อมต่อกับฐานข้อมูล

1. ไปที่หน้าจอ Data (ข้อมูล) ใน Oracle Analytics
2. คลิกที่ Create หรือ Add Data
3. เลือก Database Connection (การเชื่อมต่อฐานข้อมูล)
 
4. เลือกประเภทฐานข้อมูลที่ต้องการเชื่อมต่อ เช่น: 
o Oracle Database : กรอกข้อมูลเชื่อมต่อ เช่น ชื่อเซิร์ฟเวอร์, ชื่อผู้ใช้, รหัสผ่าน
o MySQL Database : กรอกข้อมูลเชื่อมต่อ เช่น ชื่อเซิร์ฟเวอร์, ชื่อฐานข้อมูล, ชื่อผู้ใช้, รหัสผ่าน

5. หากการเชื่อมต่อสำเร็จ ระบบจะอนุญาตให้คุณเลือกตารางข้อมูลที่ต้องการนำเข้ามา
6. เลือก Tables หรือ Views ที่ต้องการนำเข้ามาใช้งานใน Oracle Analytics
7. คลิก Next และเลือกตัวเลือกการดึงข้อมูล เช่น ข้อมูลที่ต้องการดึง (เช่น เฉพาะบางคอลัมน์ หรือทั้งหมด)
8. กด Finish เพื่อนำเข้าข้อมูลจากฐานข้อมูล

2.2 การตั้งค่าการนำเข้าข้อมูลจาก SQL Query

1. เมื่อเลือกการเชื่อมต่อฐานข้อมูลแล้ว คุณสามารถเลือกที่จะใช้ SQL Query เพื่อดึงข้อมูลที่ต้องการได้
2. คลิกที่ SQL Editor แล้วเขียนคำสั่ง SQL เพื่อเลือกข้อมูลที่ต้องการจากฐานข้อมูล

3. กด Run Query เพื่อตรวจสอบผลลัพธ์จาก SQL Query
4. หากคำสั่ง SQL ถูกต้อง ระบบจะแสดงผลลัพธ์และคุณสามารถนำข้อมูลนั้นมาใช้ในการวิเคราะห์ได้ทันที

3 การนำเข้าข้อมูลจากแหล่งข้อมูลภายนอก (External Data Sources)


Oracle Analytics รองรับการเชื่อมต่อกับแหล่งข้อมูลภายนอก เช่น Google Analytics, REST APIs ตัวอย่าง เช่น

3.1 การเชื่อมต่อกับ Google Analytics

1. ไปที่หน้าจอ Data (ข้อมูล) และคลิกที่ Add Data
2. เลือก Google Analytics
3. ระบบจะขอให้คุณเชื่อมต่อกับบัญชี Google Analytics ของคุณ
4. กรอกข้อมูลบัญชี Google และอนุญาตให้ Oracle Analytics เข้าถึงข้อมูลของคุณ

5. เลือกโปรเจ็กต์หรือรายงานจาก Google Analytics ที่ต้องการนำเข้า
6. กด Finish เพื่อบันทึกแหล่งข้อมูล

3.2 การเชื่อมต่อกับ REST API


1. ไปที่หน้าจอ Data (ข้อมูล) และคลิกที่ Add Data
2. เลือก REST API
3. กรอก URL ของ API และข้อมูลการเชื่อมต่อ เช่น Token หรือ Authentication ที่ต้องการ

4. กำหนดข้อมูลที่ต้องการดึงจาก API โดยระบุ Parameters หรือ Query ตามที่ API รองรับ
5. กด Finish เพื่อนำเข้าข้อมูล


4 การตั้งค่าและตรวจสอบข้อมูลหลังการนำเข้า (Data Validation and Settings)


1. เมื่อข้อมูลถูกนำเข้าแล้ว คุณสามารถตรวจสอบความถูกต้องข้องข้อมูลและทำการตั้งค่าต่างๆ ได้
 โดยเลือก Navigation > Data

2. จากนั้นเลือก Dataset ที่ต้องการตรวจสอบและแก้ไข

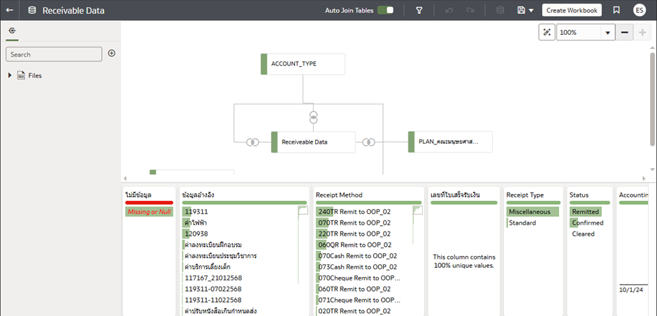
3. หลังจากเลือก Dataset แล้วจะพบหน้าแก้ไขข้อมูล Dataset ซึ่งแสดงไดอะแกรมความสัมพันธ์ของตารางข้อมูล และข้อมูลภายในตาราง


4. โดยเราสามารถเพิ่มตารางข้อมูลเพิ่มเติมได้ด้วยการกดเครื่องหมาย + จากนั้นทำการเพิ่มข้อมูลจากไฟล์ (File) หรือการเชื่อมต่อ (Connection)


5. ตรวจสอบข้อมูล 


5.1 ตรวจสอบประเภทข้อมูล: ระบบจะแสดงข้อมูลที่นำเข้ามาในรูปแบบตาราง ตรวจสอบให้แน่ใจว่าแต่ละคอลัมน์มีประเภทข้อมูลที่ถูกต้อง (เช่น ตัวเลข, วันที่, ข้อความ)








5.2 ตรวจสอบข้อมูลที่ขาดหาย: ตรวจสอบแถวที่อาจจะมีข้อมูลหายไปหรือข้อมูลที่ไม่สมบูรณ์
5.3 ตรวจสอบข้อมูลผิดพลาด: ตรวจสอบหาข้อผิดพลาดที่เกิดขึ้นระหว่างการนำเข้า เช่น ข้อมูลที่มีการจัดรูปแบบผิด หรือข้อมูลที่ไม่สามารถประมวลผลได้

6. การปรับแต่งข้อมูล

6.1 ผู้ใช้สามารถเลือกสร้างความสัมพันธ์ของตารางได้โดยอัตโนมัติ โดยเลือกที่ Auto Join Tables  หรือลาก หรือคลิกที่เส้นเชื่อมความสัมพันธ์ของตางราง ปรับเปลี่ยนคอลัมน์ที่ใช้สร้างความสัมพันธ์ได้ตามต้องการ

6.2 สามารถใช้ฟีเจอร์ Data Preparation เพื่อทำการปรับแต่งข้อมูล เช่น การแปลงประเภทข้อมูล, การลบแถวที่ซ้ำซ้อน, การเติมข้อมูลที่ขาดหาย โดยเลือกตาราง > คอลัมน์ > เลือกการปรับแก้

6.3 สามารถเลือกการจัดรูปแบบข้อมูล เช่น การสร้างคอลัมน์ใหม่, การเปลี่ยนชื่อคอลัมน์, การรวมข้อมูลจากหลายแหล่งเข้าเป็นแหล่งข้อมูลเดียว

7. การตั้งค่าความถูกต้องของข้อมูล (Data Quality)

Oracle Analytics ยังมีฟีเจอร์ตรวจสอบคุณภาพข้อมูลที่สามารถช่วยตรวจสอบความถูกต้องของข้อมูล เช่น การหาค่าผิดปกติหรือข้อมูลที่ไม่สอดคล้องกับกฎที่ตั้งไว้

    • Related Articles

    • [FIN] การแก้ไขไฟล์ csv โดยใช้ excel

      คู่มือการแปลงข้อมูล 1. ให้นำสร้าง Excel ไฟล์ใหม่ เพื่อนำมาแปลงข้อมูลจากcsv 2. กดเข้าไปที่ Data > From Text/CSV 3. ให้เลือกไฟล์ csv ที่จะนำเข้า แล้วกด Load 4. ให้แก้ไขข้อมูลตาม format ที่ได้รับแจ้ง (RECEIPT_DATE, GL_DATE และ TRANSACTION_DATE format ...
    • [EPM] การนำเข้าข้อมูลผ่าน CSV ระบบงบประมาณ

      การนำเข้าข้อมูลผ่าน CSV แต่ละส่วนงานจะต้องดาวน์โหลด Template CSV ของฟอร์มต่างๆที่ส่วนงาน/หน่วยงานต้องการนำข้อมูลเข้าในระบบ ซึ่งในระบบงบประมาณ จะมีฟอร์มไว้สำหรับบันทึกข้อมูลทั้งหมด 7 ฟอร์ม ซึ่งประกอบด้วย 1.รายละเอียดของแผนงานย่อย (Sub-Plan Detail) ...
    • [EPM] การนำเข้าข้อมูล CSV ระบบอัตรากำลัง

      การนำเข้าข้อมูลผ่าน CSV 5.1 แผนกรอบอัตรากำลัง 4 ปี ชื่อ Template สำหรับจัดเตรียมข้อมูล 4year Workforce Plan.csv ชื่อไฟล์ข้อมูลสำหรับนำเข้าระบบ EPM 69WF004YR-680117 ชื่อเส้นในการนำเข้าข้อมูล DI-DL-FILEBASED-4YEAR-WORKFORCE-PLAN Import Mode Replace ...
    • [EPM] การนำเข้าข้อมูลผ่าน CSV แผนปฏิบัติการประจำปี - (Faculty Action Plan)

      5.6 แผนปฏิบัติการประจำปี - (Faculty Action Plan) การเตรียมข้อมูล ในการเตรียมข้อมูลจะต้องเป็น ผู้ปฏิบัติงานจริงหรือผู้รับผิดชอบในระบบงานนั้นๆ ต้องเตรียมข้อมูลลงในเทมเพลตทุกฟอร์มที่ต้องการนำเข้าระบบ ซึ่งมีขั้นตอนในการเตรียมข้อมูลดังนี้ 1.ดาวน์โหลด ...
    • [EPM] การนำเข้าข้อมูลผ่าน CSV แผนยุทธศาสตร์การบริหารมหาวิทยาลัย (KKU Strategic Plan)

      5.1 แผนยุทธศาสตร์การบริหารมหาวิทยาลัย (KKU Strategic Plan) การเตรียมข้อมูล ในการเตรียมข้อมูลจะต้องเป็น ผู้ปฏิบัติงานจริงหรือผู้รับผิดชอบในระบบงานนั้นๆ ต้องเตรียมข้อมูลลงในเทมเพลตทุกฟอร์มที่ต้องการนำเข้าระบบ ซึ่งมีขั้นตอนในการเตรียมข้อมูลดังนี้ 1. ...